Build Interactive Chat Forms with Typebot

Build Interactive Chat Forms with Typebot
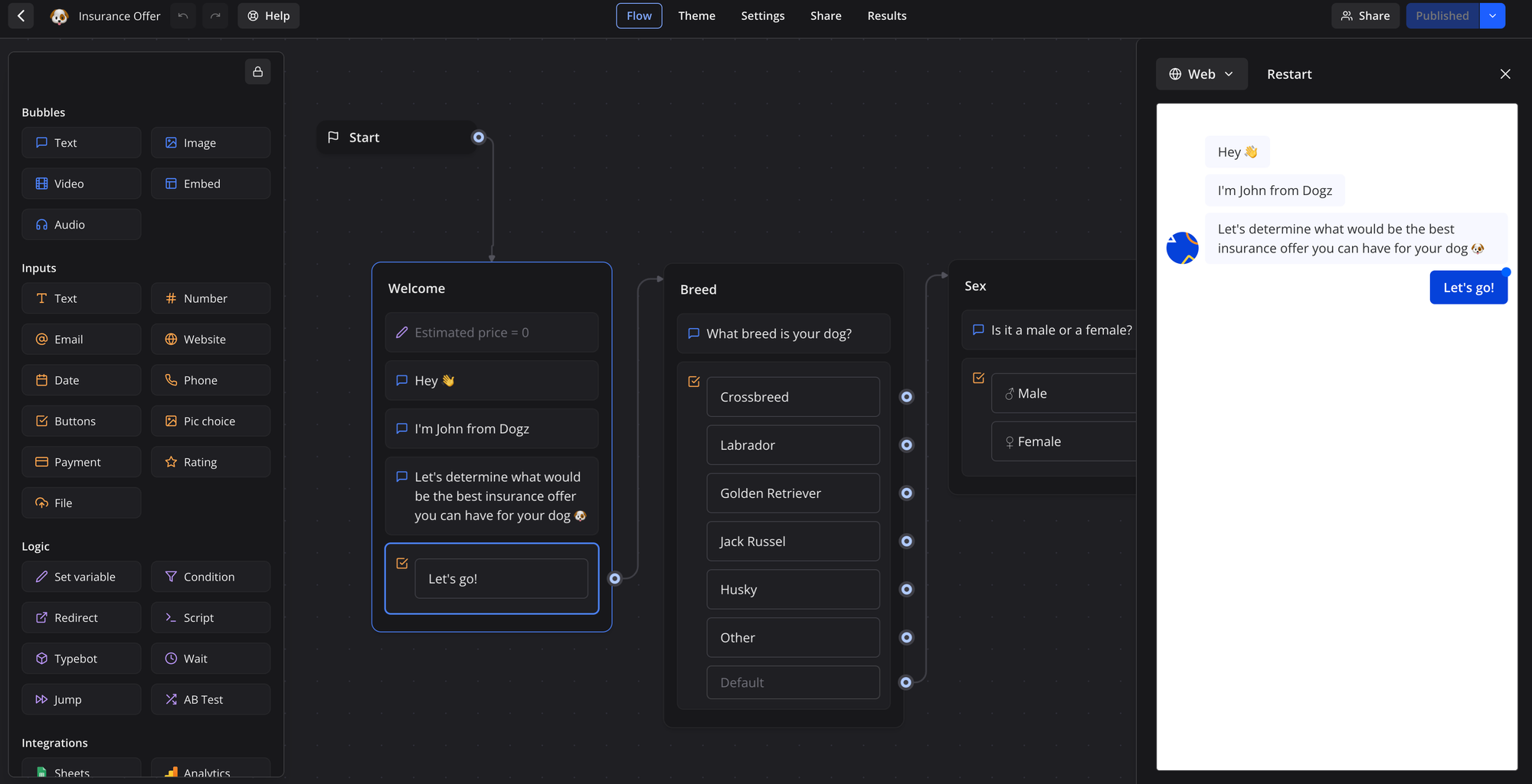
Typebot screenshot

Typebot is the open-source conversational forms builder that's transforming how we collect data and interact with users online! ๐Ÿพ In this screencast, we're showing you how to use Typebot to create a unique chat experience, specifically focusing on building a ๐Ÿถ dog insurance estimator. Whether you're a pet insurance company, a business owner, or just curious about interactive forms, this video is for you!

Typebot dog insurance estimator screencast

Formable can self-host a Typebot container instance for your team. Your team can then create unlimited bots. By self-hosting your business owns any personal or marketing data collected by Typebot. If you use integrations like Open AI with Typebot your private key is also then kept safe on your own server. Formable manages and updates Typebot so your team can take advantage of new features as they are released by the open source project.

Formable's Typebot Portainer stack docker-compose.yml

services:
  typebot-db:
    image: postgres:16
    restart: always
    volumes:
      - db-data:/var/lib/postgresql/data
    environment:
      - POSTGRES_DB=typebot
      - POSTGRES_PASSWORD=typebot
    healthcheck:
        test: ["CMD-SHELL", "pg_isready -U postgres"]
        interval: 5s
        timeout: 5s
        retries: 5
  typebot-builder:
    image: baptistearno/typebot-builder:latest
    restart: always
    depends_on:
      typebot-db:
        condition: service_healthy
    ports:
      - 48080:3000
    extra_hosts:
      - 'host.docker.internal:host-gateway'
    env_file: stack.env

  typebot-viewer:
    image: baptistearno/typebot-viewer:latest
    depends_on:
      typebot-db:
        condition: service_healthy
    restart: always
    ports:
      - 48081:3000
    env_file: stack.env

volumes:
  db-data:

Managed Self Hosted Typebot

Formable sets up, monitors and updates your cloud applications.

๐Ÿ’ก
Formable installs Typebot at your own subdomains, for example: bot.formable.app and builder.formable.app
๐Ÿ”’
Free Let's Encrypt certificate setup and renewal with certbot.
๐Ÿ“ก
We monitor your application subdomain with Formable's Uptime Kuma server.
โš™๏ธ
Formable updates your application and checks for any breaking changes.
๐Ÿ’พ
Formable configures Kopia to take incremental snapshots of your application data and files to AWS S3.
โœ‰๏ธ
Formable starts you on our Mailgun SMTP server for email notification delivery. We can then get you setup with your own Mailgun account and subdomain, so you can track deliverability.
๐Ÿšจ
Formable resolves any application downtime issues and supports your team.
Mastodon